PX4FMU和PX4IO底层启动过程涉及哪些细节和步骤?
- 内容介绍
- 文章标签
- 相关推荐
本文共计2144个文字,预计阅读时间需要9分钟。
摘要:Pixhawk PX4FMU 和 PX4IO 的底层启动过程分析
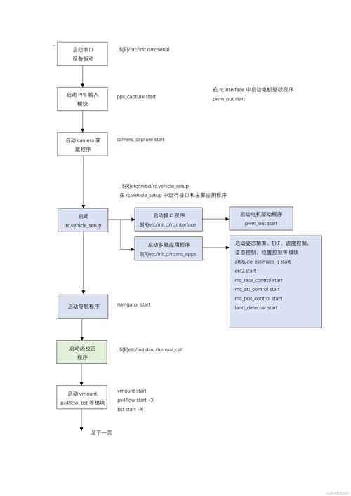
1.1 主处理器和协处理器固件烧写及运行流程概述
pixhawk PX4FMU和PX4IO最底层启动过程分析
1.1 主处理器和协处理器的固件烧写和运行流程
首先,大体了解PX4IO 与PX4FMU各自的任务。
本文共计2144个文字,预计阅读时间需要9分钟。
摘要:Pixhawk PX4FMU 和 PX4IO 的底层启动过程分析
1.1 主处理器和协处理器固件烧写及运行流程概述
pixhawk PX4FMU和PX4IO最底层启动过程分析
1.1 主处理器和协处理器的固件烧写和运行流程
首先,大体了解PX4IO 与PX4FMU各自的任务。

