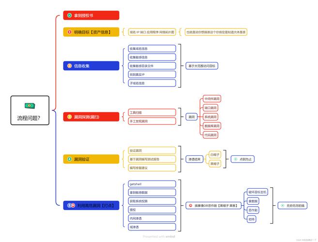
ThinkPHP框架中,如何进行一次成功的渗透实战操作?2026-04-02 17:250阅读0评论SEO教程内容介绍文章标签相关推荐本文共计933个文字,预计阅读时间需要4分钟。以下是对原文的简化本教程将分享一个ThinkPHP框架渗透实战,希望对需要的朋友有所帮助!信息收集:找到一个网站(http://x.x.x.x),下面开始对其渗透。首先使用nmap扫描开放的服务器端口。阅读全文标签:渗透实战下面相关推荐32511Laravel如何使用Redis实现高效共享Session配置?32518PHP中生成随机数的方法有哪些?32522如何避免PHP中in_array函数因隐式转换导致的类型不匹配问题?32523如何用PHP读取本地JSON文件并处理其中的长尾关键词?32532如何将PHP的关联数组与索引数组及其显示方法转换成长尾关键词?32538如何将字符串按特定字符分割,形成长尾词?32539如何制作带倾斜、正弦干扰线、黏贴和旋转效果的PHP复杂验证码?32545Laravel模型事件实现原理是如何巧妙结合PHP特性与框架设计的?32548如何用PHP编写生成推广海报的详细方法?32567PHP如何实现基于反ajax的实时消息推送功能?32568如何用PHP实现一个支持长尾关键词的单点登录系统?32573如何使用PHP的openssl扩展实现公钥加密并构建一个长尾词?32578PHP如何实现二进制、八进制、十六进制之间的相互转换?32588如何用ThinkPHP框架基于PDO方式实现数据库连接与操作的长尾?32597dirname(__FILE__)的作用和用途具体是什么?32605如何使用Curl命令行工具下载文件并实时显示下载进度条?本文共计933个文字,预计阅读时间需要4分钟。以下是对原文的简化本教程将分享一个ThinkPHP框架渗透实战,希望对需要的朋友有所帮助!信息收集:找到一个网站(http://x.x.x.x),下面开始对其渗透。首先使用nmap扫描开放的服务器端口。阅读全文标签:渗透实战下面相关推荐32511Laravel如何使用Redis实现高效共享Session配置?32518PHP中生成随机数的方法有哪些?32522如何避免PHP中in_array函数因隐式转换导致的类型不匹配问题?32523如何用PHP读取本地JSON文件并处理其中的长尾关键词?32532如何将PHP的关联数组与索引数组及其显示方法转换成长尾关键词?32538如何将字符串按特定字符分割,形成长尾词?32539如何制作带倾斜、正弦干扰线、黏贴和旋转效果的PHP复杂验证码?32545Laravel模型事件实现原理是如何巧妙结合PHP特性与框架设计的?32548如何用PHP编写生成推广海报的详细方法?32567PHP如何实现基于反ajax的实时消息推送功能?32568如何用PHP实现一个支持长尾关键词的单点登录系统?32573如何使用PHP的openssl扩展实现公钥加密并构建一个长尾词?32578PHP如何实现二进制、八进制、十六进制之间的相互转换?32588如何用ThinkPHP框架基于PDO方式实现数据库连接与操作的长尾?32597dirname(__FILE__)的作用和用途具体是什么?32605如何使用Curl命令行工具下载文件并实时显示下载进度条?