PHP Redis setnx分布式锁的简单原理解析,能详细阐述其工作原理吗?
- 内容介绍
- 文章标签
- 相关推荐
本文共计439个文字,预计阅读时间需要2分钟。
我这就简化一下您提供的伪原创内容:
php// 高并发分布式锁示例header('Content-type:text/; charset=utf-8');$redis=new Redis();$redis->connect('127.0.0.1', 6379);echo 连接服务器成功;
我就废话不多说了,大家还是直接看代码吧~
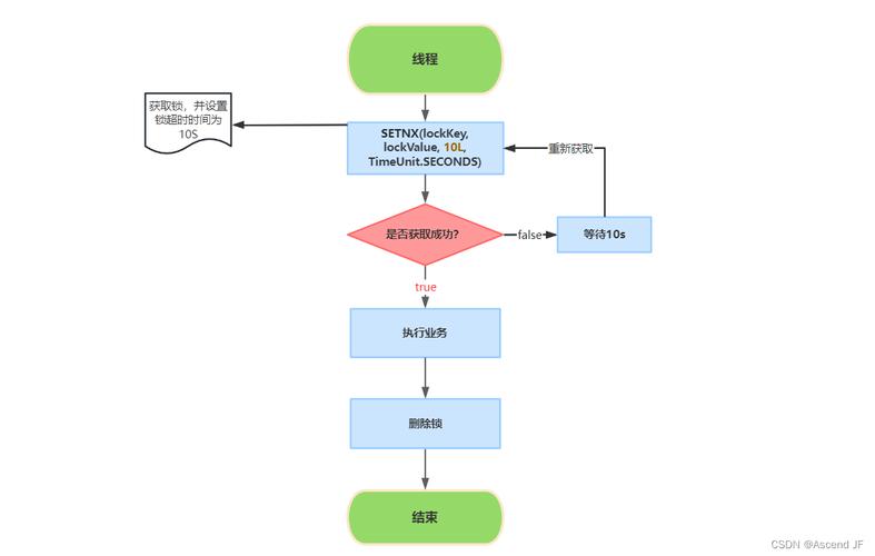
<?php //高并发分布式锁 header("Content-type:text/html;charset=utf-8"); $redis = new Redis(); $redis->connect('127.0.0.1', 6379); echo "Connection to server sucessfully"; //echo $redis->get("name");exit; $expire = 1; $key = 'test1'; $lock = false; $is_lock=$redis->setnx($key,time()+$expire); if(!$is_lock){ $lock_time=$redis->get($key); //锁已过期,重置 if($lock_time<time()){ $redis->del($key); $lock_time=$redis->get($key); $is_lock=$redis->setnx($key,time()+$expire); } } $is_lock ? true : false; if($is_lock){ writeFile("正常访问"."\n"); }else{ writeFile("系统繁忙"."\n"); } function writeFile($data,$type='a'){ //sleep(1); //usleep(500000);//假设暂停 500毫秒 $filename = date("Ymd").".log"; $handle =@ fopen($filename, $type); flock($handle, LOCK_EX); ob_start(); echo "\n" . "[SQL]" . "\n"; print_r ($data); $string = ob_get_contents(); ob_end_clean(); $fettle = @fwrite($handle, $string); fclose($handle); @chmod($filename,0777); }
补充知识:php redis set 单机锁
如果一个请求更新缓存的时间比较长,甚至比锁的有效期还要长,导致在缓存更新过程中,锁就失效了,此时另一个请求会获取锁,但前一个请求在缓存更新完毕的时候,如果不加以判断直接删除锁,就会出现误删除其它请求创建的锁的情况,所以我们在创建锁的时候需要引入一个随机值:
$ok = $redis->set($key, $random, array('nx', 'ex' =>5)); if ($ok) { $cache->update(); if ($redis->get($key) == $random) { $redis->del($key); } }
以上这篇php redis setnx分布式锁简单原理解析就是小编分享给大家的全部内容了,希望能给大家一个参考,也希望大家多多支持自由互联。
本文共计439个文字,预计阅读时间需要2分钟。
我这就简化一下您提供的伪原创内容:
php// 高并发分布式锁示例header('Content-type:text/; charset=utf-8');$redis=new Redis();$redis->connect('127.0.0.1', 6379);echo 连接服务器成功;
我就废话不多说了,大家还是直接看代码吧~
<?php //高并发分布式锁 header("Content-type:text/html;charset=utf-8"); $redis = new Redis(); $redis->connect('127.0.0.1', 6379); echo "Connection to server sucessfully"; //echo $redis->get("name");exit; $expire = 1; $key = 'test1'; $lock = false; $is_lock=$redis->setnx($key,time()+$expire); if(!$is_lock){ $lock_time=$redis->get($key); //锁已过期,重置 if($lock_time<time()){ $redis->del($key); $lock_time=$redis->get($key); $is_lock=$redis->setnx($key,time()+$expire); } } $is_lock ? true : false; if($is_lock){ writeFile("正常访问"."\n"); }else{ writeFile("系统繁忙"."\n"); } function writeFile($data,$type='a'){ //sleep(1); //usleep(500000);//假设暂停 500毫秒 $filename = date("Ymd").".log"; $handle =@ fopen($filename, $type); flock($handle, LOCK_EX); ob_start(); echo "\n" . "[SQL]" . "\n"; print_r ($data); $string = ob_get_contents(); ob_end_clean(); $fettle = @fwrite($handle, $string); fclose($handle); @chmod($filename,0777); }
补充知识:php redis set 单机锁
如果一个请求更新缓存的时间比较长,甚至比锁的有效期还要长,导致在缓存更新过程中,锁就失效了,此时另一个请求会获取锁,但前一个请求在缓存更新完毕的时候,如果不加以判断直接删除锁,就会出现误删除其它请求创建的锁的情况,所以我们在创建锁的时候需要引入一个随机值:
$ok = $redis->set($key, $random, array('nx', 'ex' =>5)); if ($ok) { $cache->update(); if ($redis->get($key) == $random) { $redis->del($key); } }
以上这篇php redis setnx分布式锁简单原理解析就是小编分享给大家的全部内容了,希望能给大家一个参考,也希望大家多多支持自由互联。

