如何用QT ffmpeg实现视频解析的详细示例教程?
- 内容介绍
- 文章标签
- 相关推荐
本文共计1777个文字,预计阅读时间需要8分钟。
目录
一、创建QT项目
二、引入ffmpeg
1.复制头文件和lib
2.复制bin文件
三、简单测试
四、视频解析
1.创建线程
2.创建自定义绘制控件
3.使用自定义控件
4.启动线程,进行视频解析
目录
- 一、创建QT项目
- 二、引入ffmpeg
- 1、复制头文件和lib
- 2、复制bin文件
- 3、简单测试
- 三、视频解析
- 1、创建线程
- 2、创建自定义绘制控件
- 3、使用自定义控件
- 4、开启线程,进行视频解析
一、创建QT项目
首先安装了最新的Community版本,Creator是8.0.1版本了。
然后进行项目的创建。
得到的项目没有pro文件,而是CMakeLists.txt。
二、引入ffmpeg
从下面下载的ffmpeg-5.0.1-full_build-shared.7z。
www.gyan.dev/ffmpeg/builds/
1、复制头文件和lib
在项目内创建一个文件夹,我这里起名叫lib,然后在lib文件夹下创建了ffmpeg文件夹,然后将上面下载的压缩包内的include和lib文件夹复制到ffmpeg文件夹下。
然后修改CMakeLists.txt,添加如下的内容。
include_directories(${CMAKE_SOURCE_DIR}/lib/ffmpeg/include) target_link_libraries(QtFFmpegApp1 PRIVATE ${CMAKE_SOURCE_DIR}/lib/ffmpeg/lib/avcodec.lib ${CMAKE_SOURCE_DIR}/lib/ffmpeg/lib/avdevice.lib ${CMAKE_SOURCE_DIR}/lib/ffmpeg/lib/avfilter.lib ${CMAKE_SOURCE_DIR}/lib/ffmpeg/lib/avformat.lib ${CMAKE_SOURCE_DIR}/lib/ffmpeg/lib/avutil.lib ${CMAKE_SOURCE_DIR}/lib/ffmpeg/lib/postproc.lib ${CMAKE_SOURCE_DIR}/lib/ffmpeg/lib/swresample.lib ${CMAKE_SOURCE_DIR}/lib/ffmpeg/lib/swscale.lib )
2、复制bin文件
将下面的dll文件复制到build-QtFFmpegApp1-Desktop_Qt_6_3_1_MinGW_64_bit-Debug文件夹下。
3、简单测试
在mainwindow.h文件内添加以下引用
extern "C" { #include "libavformat/avformat.h" #include "libavformat/avio.h" #include "libavcodec/avcodec.h" #include "libavutil/buffer.h" #include "libavutil/error.h" #include "libavutil/mem.h" #include "libavutil/imgutils.h" #include <libswscale/swscale.h> #include <libavutil/imgutils.h> #include <libavfilter/avfilter.h> }
在mainwindow.cpp文件内的MainWindow::MainWindow方法内添加
std::string s = avcodec_configuration(); QString dlgTitle = "information消息框"; QString strInfo = QString::fromStdString(s); QMessageBox::information(this, dlgTitle, strInfo, QMessageBox::Ok, QMessageBox::NoButton);
运行,会看到如下消息窗口,其中显示的ffmpeg的编译参数,看到这个就表明ffmpeg引入成功。
三、视频解析
1、创建线程
(1)MyThread.h文件
#ifndef MYTHREAD_H #define MYTHREAD_H #include <QObject> #include <QThread> #include <QImage> #include <iostream> #include <fstream> extern "C" { #include "libavformat/avformat.h" #include "libavformat/avio.h" #include "libavcodec/avcodec.h" #include "libavutil/buffer.h" #include "libavutil/error.h" #include "libavutil/mem.h" #include "libavutil/imgutils.h" #include <libswscale/swscale.h> #include <libavutil/imgutils.h> #include <libavfilter/avfilter.h> } class MyThread : public QThread { Q_OBJECT public: MyThread(); protected: void run() override; signals: void minNumToamin(int min); void getPicFromFrame(QImage image); }; #endif // MYTHREAD_H
(2)MyThread.cpp文件
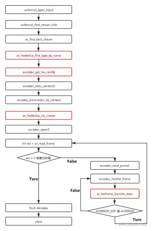
#include <MyThread.h> #include <QDebug> #define INBUF_SIZE 4096 MyThread::MyThread() { } void MyThread::run() { const char* filename, * outfilename; const AVCodec* codec; AVCodecParserContext* parser; AVCodecContext* c = NULL; FILE* f; AVFrame* frame; AVFrame* pFrameBGR; uint8_t inbuf[INBUF_SIZE + AV_INPUT_BUFFER_PADDING_SIZE]; uint8_t* data; size_t data_size; int ret; AVPacket* pkt; AVFormatContext* inFmtCtx = NULL; int video_in_stream_index = -1, audio_in_stream_index = -1; AVCodecID src_video_id = AVCodecID::AV_CODEC_ID_NONE, src_audio_id = AVCodecID::AV_CODEC_ID_NONE; SwsContext* sws_ctx; uint8_t* buffer = nullptr; //文件路径 filename = "C:\\Users\\zyh\\Desktop\\2.mp4"; outfilename = ""; pkt = av_packet_alloc(); if (!pkt) exit(1); // 打开输入文件 if ((ret = avformat_open_input(&inFmtCtx, filename, NULL, NULL)) < 0) { //LOGD("avformat_open_input() fail"); //releaseSources(); return; } if ((ret = avformat_find_stream_info(inFmtCtx, NULL)) < 0) { //LOGD("avformat_find_stream_info fail %d", ret); //releaseSources(); return; } // 输出输入文件信息 av_dump_format(inFmtCtx, 0, filename, 0); for (int i = 0; i < inFmtCtx->nb_streams; i++) { AVCodecParameters* codecpar = inFmtCtx->streams[i]->codecpar; if (codecpar->codec_type == AVMEDIA_TYPE_VIDEO && video_in_stream_index == -1) { src_video_id = codecpar->codec_id; video_in_stream_index = i; } if (codecpar->codec_type == AVMEDIA_TYPE_AUDIO && audio_in_stream_index == -1) { src_audio_id = codecpar->codec_id; audio_in_stream_index = i; } } /* set end of buffer to 0 (this ensures that no overreading happens for damaged MPEG streams) */ memset(inbuf + INBUF_SIZE, 0, AV_INPUT_BUFFER_PADDING_SIZE); /* find the MPEG-1 video decoder */ codec = avcodec_find_decoder(src_video_id); if (!codec) { fprintf(stderr, "Codec not found\n"); exit(1); } parser = av_parser_init(codec->id); if (!parser) { fprintf(stderr, "parser not found\n"); exit(1); } c = avcodec_alloc_context3(codec); if (!c) { fprintf(stderr, "Could not allocate video codec context\n"); exit(1); } AVCodecParameters* codecpar = inFmtCtx->streams[video_in_stream_index]->codecpar; if ((ret = avcodec_parameters_to_context(c, codecpar)) < 0) { //LOGD("avcodec_parameters_to_context fail %d", ret); //releaseSources(); return; } /* For some codecs, such as msmpeg4 and mpeg4, width and height MUST be initialized there because this information is not available in the bitstream. */ /* open it */ if (avcodec_open2(c, codec, NULL) < 0) { fprintf(stderr, "Could not open codec\n"); exit(1); } f = fopen(filename, "rb"); if (!f) { fprintf(stderr, "Could not open %s\n", filename); exit(1); } frame = av_frame_alloc(); pFrameBGR = av_frame_alloc(); if (!frame) { fprintf(stderr, "Could not allocate video frame\n"); exit(1); } int index = 0; while (av_read_frame(inFmtCtx, pkt) >= 0) { // 迭代结束后释放 av_read_frame 分配的 packet 内存 //std::shared_ptr<AVPacket> packetDeleter(&pkt, av_packet_unref); if(index >0) break; // 说明读取的视频数据 if (pkt->stream_index == video_in_stream_index) { if ((ret = avcodec_send_packet(c, pkt)) < 0) { //LOGD("video avcodec_send_packet fail %s", av_err2str(ret)); //releaseSources(); return; } while (true) { // 从解码缓冲区接收解码后的数据 if ((ret = avcodec_receive_frame(c, frame)) < 0) { if (ret == AVERROR_EOF) { exit(1); // 解码缓冲区结束了,那么也要flush编码缓冲区 //doEncodeVideo(NULL); } break; } int numBytes = av_image_get_buffer_size(AV_PIX_FMT_RGB24, c->width, c->height, 1); if(buffer == nullptr) buffer = (uint8_t*)av_malloc(numBytes * sizeof(uint8_t)); av_image_fill_arrays(pFrameBGR->data, pFrameBGR->linesize, buffer, AV_PIX_FMT_RGB24, c->width, c->height, 1); sws_ctx = sws_getContext(codecpar->width, codecpar->height, (enum AVPixelFormat)codecpar->format, frame->width, frame->height, AV_PIX_FMT_RGB24, SWS_BICUBIC, NULL, NULL, NULL); sws_scale(sws_ctx, frame->data, frame->linesize, 0, c->height, pFrameBGR->data, pFrameBGR->linesize); // 图像转换 sws_scale(sws_ctx, frame->data, frame->linesize, 0, c->height, pFrameBGR->data, pFrameBGR->linesize); // 得到QImage QImage tempImage((uchar*)pFrameBGR->data[0], c->width, c->height, QImage::Format_RGB888); // 对于qt还是不是很熟悉,理解是传递给主线程 getPicFromFrame(tempImage); } } // 因为每一次读取的AVpacket的数据大小不一样,所以用完之后要释放 av_packet_unref(pkt); } fclose(f); av_parser_close(parser); avcodec_free_context(&c); av_frame_free(&frame); av_packet_free(&pkt); }
2、创建自定义绘制控件
(1)PlayImage.h
#ifndef PLAYIMAGE_H #define PLAYIMAGE_H #include <QWidget> class PlayImage : public QWidget { Q_OBJECT public: explicit PlayImage(QWidget *parent = nullptr); void updateImage(const QImage& image); void updatePixmap(const QPixmap& pixmap); signals: protected: void paintEvent(QPaintEvent *event) override; private: QPixmap m_pixmap; }; #endif // PLAYIMAGE_H
(2)PlayImage.cpp
#include "playimage.h" #include <QPainter> PlayImage::PlayImage(QWidget *parent) : QWidget(parent) { } /** * @brief 传入Qimage图片显示 * @param image */ void PlayImage::updateImage(const QImage& image) { updatePixmap(QPixmap::fromImage(image)); } /** * @brief 传入QPixmap图片 * @param pixmap */ void PlayImage::updatePixmap(const QPixmap &pixmap) { m_pixmap = pixmap; update(); } /** * @brief 使用Qpainter显示图片 * @param event */ void PlayImage::paintEvent(QPaintEvent *event) { if(!m_pixmap.isNull()) { QPainter painter(this); #if 0 // 经过粗略测试,QImage先缩放后转为QPixmap的方式在图像比较小时耗时少,图片越大耗时远大 QPixmap pixmap = QPixmap::fromImage(m_image.scaled(this->size(), Qt::KeepAspectRatio)); // 先将QImage转换为QPixmap再进行缩放则耗时比较少,并且稳定,不会因为缩放图片大小而产生太大影响 QPixmap pixmap1 = QPixmap::fromImage(m_image).scaled(this->size(), Qt::KeepAspectRatio); #endif QPixmap pixmap = m_pixmap.scaled(this->size(), Qt::KeepAspectRatio); int x = (this->width() - pixmap.width()) / 2; int y = (this->height() - pixmap.height()) / 2; painter.drawPixmap(x, y, pixmap); } QWidget::paintEvent(event); }
3、使用自定义控件
在mainwindow.ui的设计界面,拖一个Widget到主界面,然后在Widget上点击右键,然后选择提升为,在提升的类名称处输入上面自定义控件的类名。
如果选择下面的全局包含,就不用再单独包含头文件了。
4、开启线程,进行视频解析
(1)mainwindow.cpp
开启线程
m_thread = new MyThread; connect(m_thread,&MyThread::getPicFromFrame,this,&MainWindow::getPicfromThread); m_thread->start();
接收并绘制图片
void MainWindow::getPicfromThread(QImage image) { ui->widget->updateImage(image); }
(2)绘制结果
差不多下面这个样子。
到此这篇关于QT+ffmpeg实现视频解析的示例详解的文章就介绍到这了,更多相关QT ffmpeg视频解析内容请搜索自由互联以前的文章或继续浏览下面的相关文章希望大家以后多多支持自由互联!
本文共计1777个文字,预计阅读时间需要8分钟。
目录
一、创建QT项目
二、引入ffmpeg
1.复制头文件和lib
2.复制bin文件
三、简单测试
四、视频解析
1.创建线程
2.创建自定义绘制控件
3.使用自定义控件
4.启动线程,进行视频解析
目录
- 一、创建QT项目
- 二、引入ffmpeg
- 1、复制头文件和lib
- 2、复制bin文件
- 3、简单测试
- 三、视频解析
- 1、创建线程
- 2、创建自定义绘制控件
- 3、使用自定义控件
- 4、开启线程,进行视频解析
一、创建QT项目
首先安装了最新的Community版本,Creator是8.0.1版本了。
然后进行项目的创建。
得到的项目没有pro文件,而是CMakeLists.txt。
二、引入ffmpeg
从下面下载的ffmpeg-5.0.1-full_build-shared.7z。
www.gyan.dev/ffmpeg/builds/
1、复制头文件和lib
在项目内创建一个文件夹,我这里起名叫lib,然后在lib文件夹下创建了ffmpeg文件夹,然后将上面下载的压缩包内的include和lib文件夹复制到ffmpeg文件夹下。
然后修改CMakeLists.txt,添加如下的内容。
include_directories(${CMAKE_SOURCE_DIR}/lib/ffmpeg/include) target_link_libraries(QtFFmpegApp1 PRIVATE ${CMAKE_SOURCE_DIR}/lib/ffmpeg/lib/avcodec.lib ${CMAKE_SOURCE_DIR}/lib/ffmpeg/lib/avdevice.lib ${CMAKE_SOURCE_DIR}/lib/ffmpeg/lib/avfilter.lib ${CMAKE_SOURCE_DIR}/lib/ffmpeg/lib/avformat.lib ${CMAKE_SOURCE_DIR}/lib/ffmpeg/lib/avutil.lib ${CMAKE_SOURCE_DIR}/lib/ffmpeg/lib/postproc.lib ${CMAKE_SOURCE_DIR}/lib/ffmpeg/lib/swresample.lib ${CMAKE_SOURCE_DIR}/lib/ffmpeg/lib/swscale.lib )
2、复制bin文件
将下面的dll文件复制到build-QtFFmpegApp1-Desktop_Qt_6_3_1_MinGW_64_bit-Debug文件夹下。
3、简单测试
在mainwindow.h文件内添加以下引用
extern "C" { #include "libavformat/avformat.h" #include "libavformat/avio.h" #include "libavcodec/avcodec.h" #include "libavutil/buffer.h" #include "libavutil/error.h" #include "libavutil/mem.h" #include "libavutil/imgutils.h" #include <libswscale/swscale.h> #include <libavutil/imgutils.h> #include <libavfilter/avfilter.h> }
在mainwindow.cpp文件内的MainWindow::MainWindow方法内添加
std::string s = avcodec_configuration(); QString dlgTitle = "information消息框"; QString strInfo = QString::fromStdString(s); QMessageBox::information(this, dlgTitle, strInfo, QMessageBox::Ok, QMessageBox::NoButton);
运行,会看到如下消息窗口,其中显示的ffmpeg的编译参数,看到这个就表明ffmpeg引入成功。
三、视频解析
1、创建线程
(1)MyThread.h文件
#ifndef MYTHREAD_H #define MYTHREAD_H #include <QObject> #include <QThread> #include <QImage> #include <iostream> #include <fstream> extern "C" { #include "libavformat/avformat.h" #include "libavformat/avio.h" #include "libavcodec/avcodec.h" #include "libavutil/buffer.h" #include "libavutil/error.h" #include "libavutil/mem.h" #include "libavutil/imgutils.h" #include <libswscale/swscale.h> #include <libavutil/imgutils.h> #include <libavfilter/avfilter.h> } class MyThread : public QThread { Q_OBJECT public: MyThread(); protected: void run() override; signals: void minNumToamin(int min); void getPicFromFrame(QImage image); }; #endif // MYTHREAD_H
(2)MyThread.cpp文件
#include <MyThread.h> #include <QDebug> #define INBUF_SIZE 4096 MyThread::MyThread() { } void MyThread::run() { const char* filename, * outfilename; const AVCodec* codec; AVCodecParserContext* parser; AVCodecContext* c = NULL; FILE* f; AVFrame* frame; AVFrame* pFrameBGR; uint8_t inbuf[INBUF_SIZE + AV_INPUT_BUFFER_PADDING_SIZE]; uint8_t* data; size_t data_size; int ret; AVPacket* pkt; AVFormatContext* inFmtCtx = NULL; int video_in_stream_index = -1, audio_in_stream_index = -1; AVCodecID src_video_id = AVCodecID::AV_CODEC_ID_NONE, src_audio_id = AVCodecID::AV_CODEC_ID_NONE; SwsContext* sws_ctx; uint8_t* buffer = nullptr; //文件路径 filename = "C:\\Users\\zyh\\Desktop\\2.mp4"; outfilename = ""; pkt = av_packet_alloc(); if (!pkt) exit(1); // 打开输入文件 if ((ret = avformat_open_input(&inFmtCtx, filename, NULL, NULL)) < 0) { //LOGD("avformat_open_input() fail"); //releaseSources(); return; } if ((ret = avformat_find_stream_info(inFmtCtx, NULL)) < 0) { //LOGD("avformat_find_stream_info fail %d", ret); //releaseSources(); return; } // 输出输入文件信息 av_dump_format(inFmtCtx, 0, filename, 0); for (int i = 0; i < inFmtCtx->nb_streams; i++) { AVCodecParameters* codecpar = inFmtCtx->streams[i]->codecpar; if (codecpar->codec_type == AVMEDIA_TYPE_VIDEO && video_in_stream_index == -1) { src_video_id = codecpar->codec_id; video_in_stream_index = i; } if (codecpar->codec_type == AVMEDIA_TYPE_AUDIO && audio_in_stream_index == -1) { src_audio_id = codecpar->codec_id; audio_in_stream_index = i; } } /* set end of buffer to 0 (this ensures that no overreading happens for damaged MPEG streams) */ memset(inbuf + INBUF_SIZE, 0, AV_INPUT_BUFFER_PADDING_SIZE); /* find the MPEG-1 video decoder */ codec = avcodec_find_decoder(src_video_id); if (!codec) { fprintf(stderr, "Codec not found\n"); exit(1); } parser = av_parser_init(codec->id); if (!parser) { fprintf(stderr, "parser not found\n"); exit(1); } c = avcodec_alloc_context3(codec); if (!c) { fprintf(stderr, "Could not allocate video codec context\n"); exit(1); } AVCodecParameters* codecpar = inFmtCtx->streams[video_in_stream_index]->codecpar; if ((ret = avcodec_parameters_to_context(c, codecpar)) < 0) { //LOGD("avcodec_parameters_to_context fail %d", ret); //releaseSources(); return; } /* For some codecs, such as msmpeg4 and mpeg4, width and height MUST be initialized there because this information is not available in the bitstream. */ /* open it */ if (avcodec_open2(c, codec, NULL) < 0) { fprintf(stderr, "Could not open codec\n"); exit(1); } f = fopen(filename, "rb"); if (!f) { fprintf(stderr, "Could not open %s\n", filename); exit(1); } frame = av_frame_alloc(); pFrameBGR = av_frame_alloc(); if (!frame) { fprintf(stderr, "Could not allocate video frame\n"); exit(1); } int index = 0; while (av_read_frame(inFmtCtx, pkt) >= 0) { // 迭代结束后释放 av_read_frame 分配的 packet 内存 //std::shared_ptr<AVPacket> packetDeleter(&pkt, av_packet_unref); if(index >0) break; // 说明读取的视频数据 if (pkt->stream_index == video_in_stream_index) { if ((ret = avcodec_send_packet(c, pkt)) < 0) { //LOGD("video avcodec_send_packet fail %s", av_err2str(ret)); //releaseSources(); return; } while (true) { // 从解码缓冲区接收解码后的数据 if ((ret = avcodec_receive_frame(c, frame)) < 0) { if (ret == AVERROR_EOF) { exit(1); // 解码缓冲区结束了,那么也要flush编码缓冲区 //doEncodeVideo(NULL); } break; } int numBytes = av_image_get_buffer_size(AV_PIX_FMT_RGB24, c->width, c->height, 1); if(buffer == nullptr) buffer = (uint8_t*)av_malloc(numBytes * sizeof(uint8_t)); av_image_fill_arrays(pFrameBGR->data, pFrameBGR->linesize, buffer, AV_PIX_FMT_RGB24, c->width, c->height, 1); sws_ctx = sws_getContext(codecpar->width, codecpar->height, (enum AVPixelFormat)codecpar->format, frame->width, frame->height, AV_PIX_FMT_RGB24, SWS_BICUBIC, NULL, NULL, NULL); sws_scale(sws_ctx, frame->data, frame->linesize, 0, c->height, pFrameBGR->data, pFrameBGR->linesize); // 图像转换 sws_scale(sws_ctx, frame->data, frame->linesize, 0, c->height, pFrameBGR->data, pFrameBGR->linesize); // 得到QImage QImage tempImage((uchar*)pFrameBGR->data[0], c->width, c->height, QImage::Format_RGB888); // 对于qt还是不是很熟悉,理解是传递给主线程 getPicFromFrame(tempImage); } } // 因为每一次读取的AVpacket的数据大小不一样,所以用完之后要释放 av_packet_unref(pkt); } fclose(f); av_parser_close(parser); avcodec_free_context(&c); av_frame_free(&frame); av_packet_free(&pkt); }
2、创建自定义绘制控件
(1)PlayImage.h
#ifndef PLAYIMAGE_H #define PLAYIMAGE_H #include <QWidget> class PlayImage : public QWidget { Q_OBJECT public: explicit PlayImage(QWidget *parent = nullptr); void updateImage(const QImage& image); void updatePixmap(const QPixmap& pixmap); signals: protected: void paintEvent(QPaintEvent *event) override; private: QPixmap m_pixmap; }; #endif // PLAYIMAGE_H
(2)PlayImage.cpp
#include "playimage.h" #include <QPainter> PlayImage::PlayImage(QWidget *parent) : QWidget(parent) { } /** * @brief 传入Qimage图片显示 * @param image */ void PlayImage::updateImage(const QImage& image) { updatePixmap(QPixmap::fromImage(image)); } /** * @brief 传入QPixmap图片 * @param pixmap */ void PlayImage::updatePixmap(const QPixmap &pixmap) { m_pixmap = pixmap; update(); } /** * @brief 使用Qpainter显示图片 * @param event */ void PlayImage::paintEvent(QPaintEvent *event) { if(!m_pixmap.isNull()) { QPainter painter(this); #if 0 // 经过粗略测试,QImage先缩放后转为QPixmap的方式在图像比较小时耗时少,图片越大耗时远大 QPixmap pixmap = QPixmap::fromImage(m_image.scaled(this->size(), Qt::KeepAspectRatio)); // 先将QImage转换为QPixmap再进行缩放则耗时比较少,并且稳定,不会因为缩放图片大小而产生太大影响 QPixmap pixmap1 = QPixmap::fromImage(m_image).scaled(this->size(), Qt::KeepAspectRatio); #endif QPixmap pixmap = m_pixmap.scaled(this->size(), Qt::KeepAspectRatio); int x = (this->width() - pixmap.width()) / 2; int y = (this->height() - pixmap.height()) / 2; painter.drawPixmap(x, y, pixmap); } QWidget::paintEvent(event); }
3、使用自定义控件
在mainwindow.ui的设计界面,拖一个Widget到主界面,然后在Widget上点击右键,然后选择提升为,在提升的类名称处输入上面自定义控件的类名。
如果选择下面的全局包含,就不用再单独包含头文件了。
4、开启线程,进行视频解析
(1)mainwindow.cpp
开启线程
m_thread = new MyThread; connect(m_thread,&MyThread::getPicFromFrame,this,&MainWindow::getPicfromThread); m_thread->start();
接收并绘制图片
void MainWindow::getPicfromThread(QImage image) { ui->widget->updateImage(image); }
(2)绘制结果
差不多下面这个样子。
到此这篇关于QT+ffmpeg实现视频解析的示例详解的文章就介绍到这了,更多相关QT ffmpeg视频解析内容请搜索自由互联以前的文章或继续浏览下面的相关文章希望大家以后多多支持自由互联!

