如何通过使用@Aspect注解实现AOP操作?
- 内容介绍
- 文章标签
- 相关推荐
本文共计2239个文字,预计阅读时间需要9分钟。
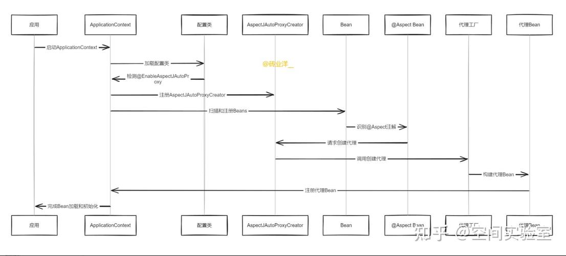
Spring 默认支持 XML 方式的 AOP,但未直接实现注解的 AOP(也称为 AspectJ 方式)。要使用注解方式,需要引入 AspectJ 相关的 jar 包,包括 aopalliance-1.0.jar 和 aspectjweaver.jar。以下是具体步骤:
1. 在项目中引入 AspectJ 相关 jar 包。
2.使用 @Aspect 注解定义切面类。
3.在切面类中使用 @Before、@After、@Around 等注解定义切点。
Spring只支持XML方式而没有实现注解的方式(也叫AspectJ方式)的AOP,所以要使用@Aspect注解,只能引入AspectJ相关的 jar 包 aopalliance-1.0.jar 和 aspectjweaver.jar,这个坑把我给坑惨了。
使用步骤如下:
1、引入相关jar包
2、Spring的配置文件 applicationContext.xml 中引入context、aop对应的命名空间;配置自动扫描的包,同时使切面类中相关方法中的注解生效,需自动地为匹配到的方法所在的类生成代理对象。
本文共计2239个文字,预计阅读时间需要9分钟。
Spring 默认支持 XML 方式的 AOP,但未直接实现注解的 AOP(也称为 AspectJ 方式)。要使用注解方式,需要引入 AspectJ 相关的 jar 包,包括 aopalliance-1.0.jar 和 aspectjweaver.jar。以下是具体步骤:
1. 在项目中引入 AspectJ 相关 jar 包。
2.使用 @Aspect 注解定义切面类。
3.在切面类中使用 @Before、@After、@Around 等注解定义切点。
Spring只支持XML方式而没有实现注解的方式(也叫AspectJ方式)的AOP,所以要使用@Aspect注解,只能引入AspectJ相关的 jar 包 aopalliance-1.0.jar 和 aspectjweaver.jar,这个坑把我给坑惨了。
使用步骤如下:
1、引入相关jar包
2、Spring的配置文件 applicationContext.xml 中引入context、aop对应的命名空间;配置自动扫描的包,同时使切面类中相关方法中的注解生效,需自动地为匹配到的方法所在的类生成代理对象。

