Python虚拟环境工作原理是如何实现不同项目间依赖隔离的?
- 内容介绍
- 相关推荐
本文共计1436个文字,预计阅读时间需要6分钟。
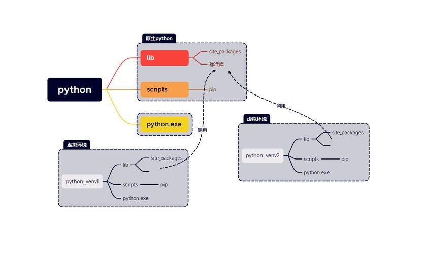
Python的虚拟环境用于创建一个独立的执行环境,避免依赖的三方包版本冲突。例如,不同项目可能依赖同一三方包的不同版本。在虚拟环境中安装包不会影响系统环境。
Python 的虚拟环境用来创建一个相对独立的执行环境,尤其是一些依赖的三方包,最常见的如不同项目依赖同一个但是不同版本的三方包,而且,在虚拟环境中的安装包不会影响到系统的安装包。
不过,其具体的工作原理是怎样的,这里详细介绍。
简介
几乎每个语言都包含自己的包管理工具,这是一个非常复杂的话题,而不同语言选择的实现又略有区别,都会做一些选择和取舍。而 Python 的包管理解决方案很多,例如 pip、virtualenv、pyenv 等等。
不过 Python 语言本身的机制决定了其原理一样。
使用
比较常用的是 virtualenv 工具,可以参考 Guide to Python 中的详细介绍,另外,Python3 也提供了自己的虚拟环境创建模块,在创建完成后基本都是通过一个脚本启用独立环境。
例如,如下是使用 virtualenv 以及 venv 的虚拟环境创建过程。
本文共计1436个文字,预计阅读时间需要6分钟。
Python的虚拟环境用于创建一个独立的执行环境,避免依赖的三方包版本冲突。例如,不同项目可能依赖同一三方包的不同版本。在虚拟环境中安装包不会影响系统环境。
Python 的虚拟环境用来创建一个相对独立的执行环境,尤其是一些依赖的三方包,最常见的如不同项目依赖同一个但是不同版本的三方包,而且,在虚拟环境中的安装包不会影响到系统的安装包。
不过,其具体的工作原理是怎样的,这里详细介绍。
简介
几乎每个语言都包含自己的包管理工具,这是一个非常复杂的话题,而不同语言选择的实现又略有区别,都会做一些选择和取舍。而 Python 的包管理解决方案很多,例如 pip、virtualenv、pyenv 等等。
不过 Python 语言本身的机制决定了其原理一样。
使用
比较常用的是 virtualenv 工具,可以参考 Guide to Python 中的详细介绍,另外,Python3 也提供了自己的虚拟环境创建模块,在创建完成后基本都是通过一个脚本启用独立环境。
例如,如下是使用 virtualenv 以及 venv 的虚拟环境创建过程。

