如何基于Vue SpringCloud实现一个包含源码和文档的博客系统设计与方案?
- 内容介绍
- 文章标签
- 相关推荐
本文共计3194个文字,预计阅读时间需要13分钟。
【附源码和文档】基于Vue+SpringCloud的博客设计与实现
一、摘要
要博客是用来自分享自己的心情和动态,拉近人与人之间的距离,它改变了人们在网上交流的方式,增强了网络的趣味性。基于Vue+SpringCloud博客的设计与实现
一、摘 要
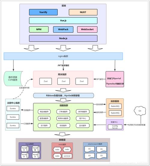
博客是用来分享自己的心情和动态拉近人与人之间的距离,它改变了人们的在网上的交流方式,也增强了互联网的趣味性。 “微服务”是最近两年开始流行起来,但是其实早在20年前都有专家提出过,只不过当时的用户量并不像现在那么高。例如:一个系统的功能越丰富就会导致技术债务越多,但是基于单体应用(一个war包)开发的代码库越来越臃肿,可维护性差,代码“不坏不修”。为此,引入“微服务”架构的方式可以改善这个状况,每个微服务中心均在独立的进程中负责每种功能的业务,由一系列独立运行的微服务中心共同构建整个系统。现在web的前后端分离是企业的一种趋势,前后端分离同样也是技术创新的一种体现。得益于开发分离的趋势,Vue与SpringCloud的组合方式在如今的Web网站开发中占据重要的位置。
关键字: 微服务,Vue,SpringCloud.
二、博客的相关理论与技术
4.1 博客系统理论分析
本次设计使用的是JavaWeb开发中主流的微服务架构方式,微服务一定会涉及分布式,一般提到微服务大多在系统逻辑与物理结构设计上,而分布式则涉及到的都是一些机器或者实现技术,阅读本章可以理解整个博客用到的理论及其技术。
4.1.1 博客的微服务分析
目前来说,微服务(SpringCloud)是软件开发中的一个主流的热门技术,而SpringCloud只是微服务的一个重要子集。
本文共计3194个文字,预计阅读时间需要13分钟。
【附源码和文档】基于Vue+SpringCloud的博客设计与实现
一、摘要
要博客是用来自分享自己的心情和动态,拉近人与人之间的距离,它改变了人们在网上交流的方式,增强了网络的趣味性。基于Vue+SpringCloud博客的设计与实现
一、摘 要
博客是用来分享自己的心情和动态拉近人与人之间的距离,它改变了人们的在网上的交流方式,也增强了互联网的趣味性。 “微服务”是最近两年开始流行起来,但是其实早在20年前都有专家提出过,只不过当时的用户量并不像现在那么高。例如:一个系统的功能越丰富就会导致技术债务越多,但是基于单体应用(一个war包)开发的代码库越来越臃肿,可维护性差,代码“不坏不修”。为此,引入“微服务”架构的方式可以改善这个状况,每个微服务中心均在独立的进程中负责每种功能的业务,由一系列独立运行的微服务中心共同构建整个系统。现在web的前后端分离是企业的一种趋势,前后端分离同样也是技术创新的一种体现。得益于开发分离的趋势,Vue与SpringCloud的组合方式在如今的Web网站开发中占据重要的位置。
关键字: 微服务,Vue,SpringCloud.
二、博客的相关理论与技术
4.1 博客系统理论分析
本次设计使用的是JavaWeb开发中主流的微服务架构方式,微服务一定会涉及分布式,一般提到微服务大多在系统逻辑与物理结构设计上,而分布式则涉及到的都是一些机器或者实现技术,阅读本章可以理解整个博客用到的理论及其技术。
4.1.1 博客的微服务分析
目前来说,微服务(SpringCloud)是软件开发中的一个主流的热门技术,而SpringCloud只是微服务的一个重要子集。

