如何使用Flask-JWT实现基于JSON Web Token的复杂身份验证流程?
- 内容介绍
- 文章标签
- 相关推荐
本文共计1068个文字,预计阅读时间需要5分钟。
如何使用Flask-JWT实现基于JSON Web Token的身份验证+概述:在Web应用中,安全性至关重要,其中身份验证是一个关键环节。JWT(JSON Web Token)是一种轻量级的安全令牌,常用于在网络上安全地传输信息。以下是使用Flask-JWT实现JWT身份验证的简单概述:
1. 安装Flask-JWT扩展。
2.创建JWT密钥。
3.设计认证和授权的端点。
4.在用户登录时生成JWT。
5.在需要保护的路由中验证JWT。
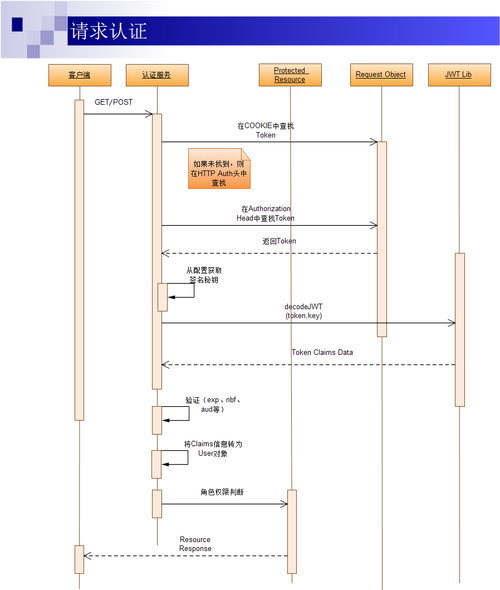
JWT通过以下步骤实现身份验证:
- 用户登录后,服务器生成一个包含用户信息的JWT。- 用户将JWT作为HTTP请求的Authorization头发送。- 服务器验证JWT的有效性,确认用户的身份。- 如果JWT有效,服务器允许用户访问受保护的路由。如何使用Flask-JWT实现基于JSON Web Token的身份验证
概述:
在现代Web应用程序中,安全性是至关重要的。其中一个关键的方面就是身份验证。JSON Web Token(JWT)是一种用于在网络应用间传递声明的开放标准。它可以通过签名来验证数据的完整性,实现基于令牌的用户身份验证。
在本篇文章中,我们将介绍如何使用Flask-JWT扩展来实现基于JSON Web Token的身份验证,以保护我们的Flask应用程序。
安装Flask-JWT:
首先,确保你已经安装了Flask和Flask-JWT。可以使用以下命令安装它们:
pip install flask pip install flask-jwt
使用方式:
Flask-JWT提供了装饰器,可以轻松地将令牌验证添加到Flask路由函数中。下面是一个简单的示例:
from flask import Flask from flask_jwt import JWT, jwt_required, current_identity from werkzeug.security import safe_str_cmp app = Flask(__name__) app.config['SECRET_KEY'] = 'super-secret-key' class User: def __init__(self, id, username, password): self.id = id self.username = username self.password = password def __str__(self): return f'User(id={self.id}, username={self.username})' users = [ User(1, 'admin', 'adminpassword'), ] def authenticate(username, password): user = next((user for user in users if user.username == username), None) if user and safe_str_cmp(user.password.encode('utf-8'), password.encode('utf-8')): return user def identity(payload): user_id = payload['identity'] return next((user for user in users if user.id == user_id), None) jwt = JWT(app, authenticate, identity) @app.route('/protected') @jwt_required() def protected(): return f'Hello, {current_identity}! This route is protected.' if __name__ == '__main__': app.run()
在上面的示例代码中,我们首先导入了所需的模块。然后,我们定义了一个User类来表示用户实体。接下来,我们定义了一个用户列表(假设为数据库),用于身份验证。
authenticate函数用于根据提供的用户名和密码进行用户身份验证。identity函数根据JWT载荷中的用户ID来获取用户对象。
然后,我们初始化了一个Flask应用程序,并设置了一个秘钥(SECRET_KEY)。然后,我们使用JWT类初始化了一个jwt对象,并将authenticate和identity函数传递给它。
在/protected路由上使用了@jwt_required()装饰器,用于保护该路由。只有经过身份验证的用户才能访问它。
最后,我们启动了Flask应用程序。
进行身份验证:
要进行身份验证,我们需要向应用程序发出HTTP POST请求,传递用户名和密码。Flask-JWT将为我们生成一个JWT令牌。
以下是如何进行身份验证的示例代码:
import requests def authenticate(username, password): response = requests.post('localhost:5000/auth', json={'username': username, 'password': password}) if response.status_code == 200: return response.json()['access_token'] access_token = authenticate('admin', 'adminpassword') print(f'Access Token: {access_token}')
在上面的示例中,我们发送了一个HTTP POST请求到/auth路由,传递了用户名和密码的JSON数据。如果身份验证成功,我们将获得一个access_token。
保护的路由将接受该令牌并验证用户身份。下面是如何在请求头中传递令牌的示例:
import requests headers = { 'Authorization': f'Bearer {access_token}' } response = requests.get('localhost:5000/protected', headers=headers) print(response.text)
在上面的示例中,我们将令牌添加到请求头的Authorization字段中,并将其传递给/protected路由。如果令牌有效,我们将获得受保护路由的响应。
总结:
在本篇文章中,我们学习了如何使用Flask-JWT扩展来实现基于JSON Web Token的身份验证。我们了解了如何在Flask应用程序中添加身份验证装饰器,并通过示例代码演示了如何进行身份验证。JSON Web Token提供了一种简单且安全的身份验证机制,可以应用于各种Web应用程序。
本文共计1068个文字,预计阅读时间需要5分钟。
如何使用Flask-JWT实现基于JSON Web Token的身份验证+概述:在Web应用中,安全性至关重要,其中身份验证是一个关键环节。JWT(JSON Web Token)是一种轻量级的安全令牌,常用于在网络上安全地传输信息。以下是使用Flask-JWT实现JWT身份验证的简单概述:
1. 安装Flask-JWT扩展。
2.创建JWT密钥。
3.设计认证和授权的端点。
4.在用户登录时生成JWT。
5.在需要保护的路由中验证JWT。
JWT通过以下步骤实现身份验证:
- 用户登录后,服务器生成一个包含用户信息的JWT。- 用户将JWT作为HTTP请求的Authorization头发送。- 服务器验证JWT的有效性,确认用户的身份。- 如果JWT有效,服务器允许用户访问受保护的路由。如何使用Flask-JWT实现基于JSON Web Token的身份验证
概述:
在现代Web应用程序中,安全性是至关重要的。其中一个关键的方面就是身份验证。JSON Web Token(JWT)是一种用于在网络应用间传递声明的开放标准。它可以通过签名来验证数据的完整性,实现基于令牌的用户身份验证。
在本篇文章中,我们将介绍如何使用Flask-JWT扩展来实现基于JSON Web Token的身份验证,以保护我们的Flask应用程序。
安装Flask-JWT:
首先,确保你已经安装了Flask和Flask-JWT。可以使用以下命令安装它们:
pip install flask pip install flask-jwt
使用方式:
Flask-JWT提供了装饰器,可以轻松地将令牌验证添加到Flask路由函数中。下面是一个简单的示例:
from flask import Flask from flask_jwt import JWT, jwt_required, current_identity from werkzeug.security import safe_str_cmp app = Flask(__name__) app.config['SECRET_KEY'] = 'super-secret-key' class User: def __init__(self, id, username, password): self.id = id self.username = username self.password = password def __str__(self): return f'User(id={self.id}, username={self.username})' users = [ User(1, 'admin', 'adminpassword'), ] def authenticate(username, password): user = next((user for user in users if user.username == username), None) if user and safe_str_cmp(user.password.encode('utf-8'), password.encode('utf-8')): return user def identity(payload): user_id = payload['identity'] return next((user for user in users if user.id == user_id), None) jwt = JWT(app, authenticate, identity) @app.route('/protected') @jwt_required() def protected(): return f'Hello, {current_identity}! This route is protected.' if __name__ == '__main__': app.run()
在上面的示例代码中,我们首先导入了所需的模块。然后,我们定义了一个User类来表示用户实体。接下来,我们定义了一个用户列表(假设为数据库),用于身份验证。
authenticate函数用于根据提供的用户名和密码进行用户身份验证。identity函数根据JWT载荷中的用户ID来获取用户对象。
然后,我们初始化了一个Flask应用程序,并设置了一个秘钥(SECRET_KEY)。然后,我们使用JWT类初始化了一个jwt对象,并将authenticate和identity函数传递给它。
在/protected路由上使用了@jwt_required()装饰器,用于保护该路由。只有经过身份验证的用户才能访问它。
最后,我们启动了Flask应用程序。
进行身份验证:
要进行身份验证,我们需要向应用程序发出HTTP POST请求,传递用户名和密码。Flask-JWT将为我们生成一个JWT令牌。
以下是如何进行身份验证的示例代码:
import requests def authenticate(username, password): response = requests.post('localhost:5000/auth', json={'username': username, 'password': password}) if response.status_code == 200: return response.json()['access_token'] access_token = authenticate('admin', 'adminpassword') print(f'Access Token: {access_token}')
在上面的示例中,我们发送了一个HTTP POST请求到/auth路由,传递了用户名和密码的JSON数据。如果身份验证成功,我们将获得一个access_token。
保护的路由将接受该令牌并验证用户身份。下面是如何在请求头中传递令牌的示例:
import requests headers = { 'Authorization': f'Bearer {access_token}' } response = requests.get('localhost:5000/protected', headers=headers) print(response.text)
在上面的示例中,我们将令牌添加到请求头的Authorization字段中,并将其传递给/protected路由。如果令牌有效,我们将获得受保护路由的响应。
总结:
在本篇文章中,我们学习了如何使用Flask-JWT扩展来实现基于JSON Web Token的身份验证。我们了解了如何在Flask应用程序中添加身份验证装饰器,并通过示例代码演示了如何进行身份验证。JSON Web Token提供了一种简单且安全的身份验证机制,可以应用于各种Web应用程序。

