如何正确安装win7系统中的网卡驱动程序?
- 内容介绍
- 文章标签
- 相关推荐
本文共计307个文字,预计阅读时间需要2分钟。
一台原版Win7系统专业版电脑是否可以正常工作,要看我们的驱动是否正常,电脑是否可以正常上网,我们的网卡是否安装好,那么接下来就让我们的小编来跟大伙儿聊聊。
一台原版win7系统专业版电脑是否可以正常的工作,这就要看我们的驱动是否正常啦,就像我们的电脑是否可以正常的上网看的是我们的网卡是否有安装好,那么接下来就让小编来跟大家说说win7网卡驱动安装的步骤教程,一起来看看吧。
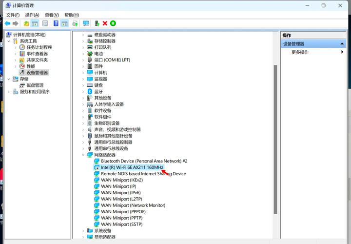
1、右击计算机-->管理-->设备管理器:
2、点击网卡设备,选择属性,然后接着选择驱动程序,如图:
3、点击更新驱动程序。
4、浏览电脑查找驱动程序软件,找到光盘网卡驱动。
5、通过驱动精灵来安装。下载一个驱动精灵并打开驱动管理,它就会弹出你需要更新或者安装的驱动,选择更新或者安装直到完成就可以了。
本文共计307个文字,预计阅读时间需要2分钟。
一台原版Win7系统专业版电脑是否可以正常工作,要看我们的驱动是否正常,电脑是否可以正常上网,我们的网卡是否安装好,那么接下来就让我们的小编来跟大伙儿聊聊。
一台原版win7系统专业版电脑是否可以正常的工作,这就要看我们的驱动是否正常啦,就像我们的电脑是否可以正常的上网看的是我们的网卡是否有安装好,那么接下来就让小编来跟大家说说win7网卡驱动安装的步骤教程,一起来看看吧。
1、右击计算机-->管理-->设备管理器:
2、点击网卡设备,选择属性,然后接着选择驱动程序,如图:
3、点击更新驱动程序。
4、浏览电脑查找驱动程序软件,找到光盘网卡驱动。
5、通过驱动精灵来安装。下载一个驱动精灵并打开驱动管理,它就会弹出你需要更新或者安装的驱动,选择更新或者安装直到完成就可以了。

