Etcd如何通过分布式锁机制实现自动主节点选举的原理?
- 内容介绍
- 文章标签
- 相关推荐
本文共计1894个文字,预计阅读时间需要8分钟。
分布式锁?选主?+ 分布式锁 + 可以保证当有多台实例同时竞争一把锁时,只有一个人会成功,其他人都是失败。例如,共享资源修改、集群等场景都可以通过分布式锁来实现。+ 还有哪些“?+ “
分布式锁?选主?分布式锁可以保证当有多台实例同时竞争一把锁时,只有一个人会成功,其他的都是失败。诸如共享资源修改、幂等、频控等场景都可以通过分布式锁来实现。
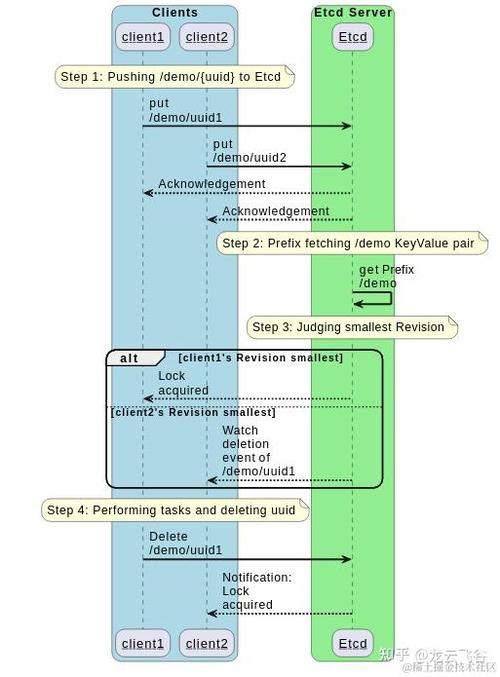
还有一种场景,也可以通过分布式锁来实现,那就是选主,为了保证服务的可用性,我们都会以一主多从的方式去部署,特别是提供存储能力的服务。Leader服务来接收数据的写入,然后将数据同步给Follower服务。当Leader服务挂掉时,我们需要从Follower服务中重新选举一个服务来当Leader,复杂的方式是通过Raft协议去协商,简单点,可以通过分布式锁的思路来做:
- 所有的Follower服务去竞争同一把锁,并给这个锁设置一个过期时间
- 只会有一个Follower服务取到锁,这把锁的值就为它的标识,他就变成了Leader服务
- 其他Follower服务竞争失败后,去获取锁得到的当前的Leader服务标识,与之通信
- Leader服务需要在锁过期之前不断的续期,证明自己是健康的
- 所有Follower服务监控这把锁是否还被Leader服务持有,如果没有,就跳到了第1步
通过 Redis、Zookeeper 都可以实现,不过这次,我们使用 Etcd 来实现。
本文共计1894个文字,预计阅读时间需要8分钟。
分布式锁?选主?+ 分布式锁 + 可以保证当有多台实例同时竞争一把锁时,只有一个人会成功,其他人都是失败。例如,共享资源修改、集群等场景都可以通过分布式锁来实现。+ 还有哪些“?+ “
分布式锁?选主?分布式锁可以保证当有多台实例同时竞争一把锁时,只有一个人会成功,其他的都是失败。诸如共享资源修改、幂等、频控等场景都可以通过分布式锁来实现。
还有一种场景,也可以通过分布式锁来实现,那就是选主,为了保证服务的可用性,我们都会以一主多从的方式去部署,特别是提供存储能力的服务。Leader服务来接收数据的写入,然后将数据同步给Follower服务。当Leader服务挂掉时,我们需要从Follower服务中重新选举一个服务来当Leader,复杂的方式是通过Raft协议去协商,简单点,可以通过分布式锁的思路来做:
- 所有的Follower服务去竞争同一把锁,并给这个锁设置一个过期时间
- 只会有一个Follower服务取到锁,这把锁的值就为它的标识,他就变成了Leader服务
- 其他Follower服务竞争失败后,去获取锁得到的当前的Leader服务标识,与之通信
- Leader服务需要在锁过期之前不断的续期,证明自己是健康的
- 所有Follower服务监控这把锁是否还被Leader服务持有,如果没有,就跳到了第1步
通过 Redis、Zookeeper 都可以实现,不过这次,我们使用 Etcd 来实现。

